
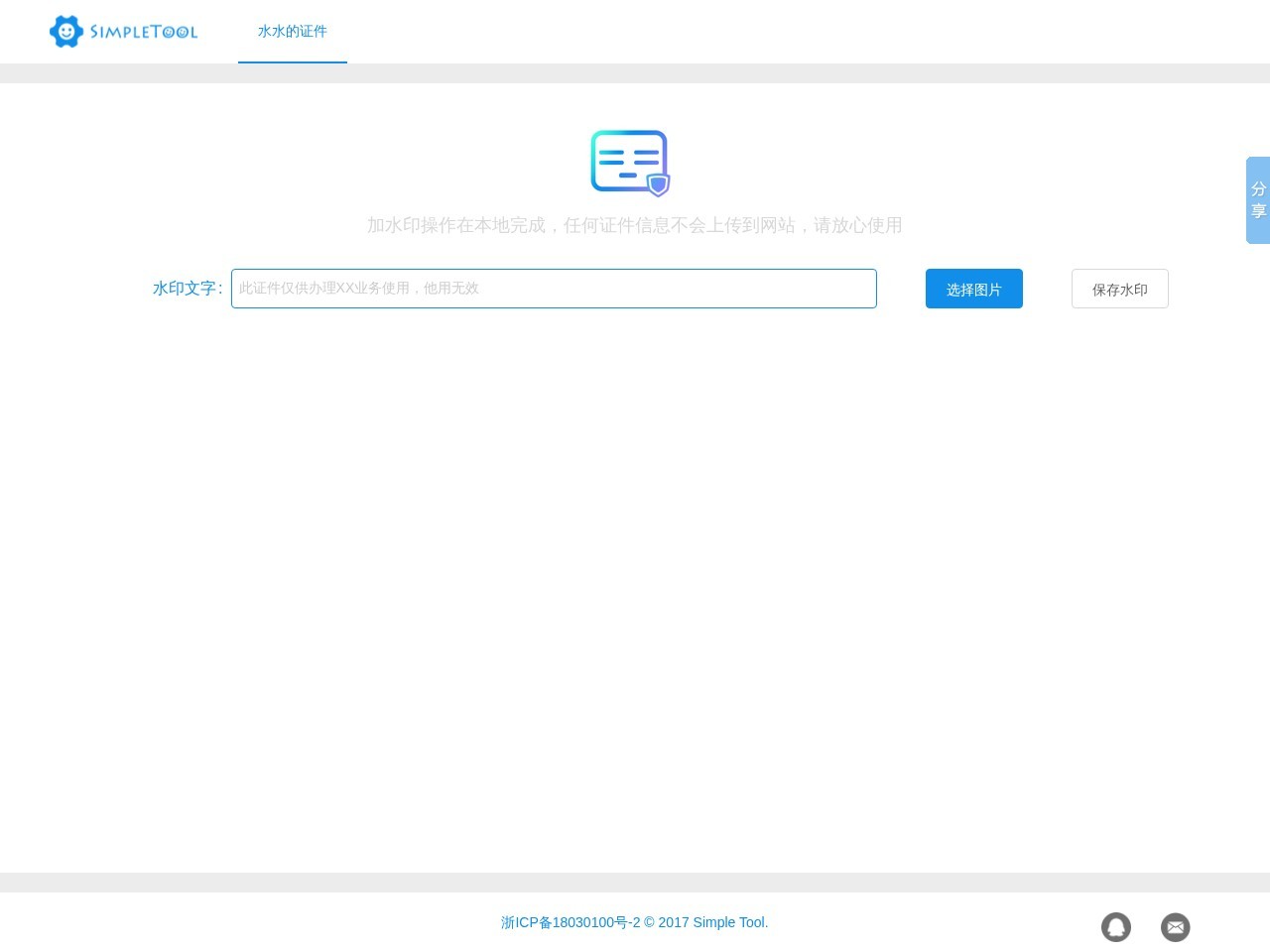
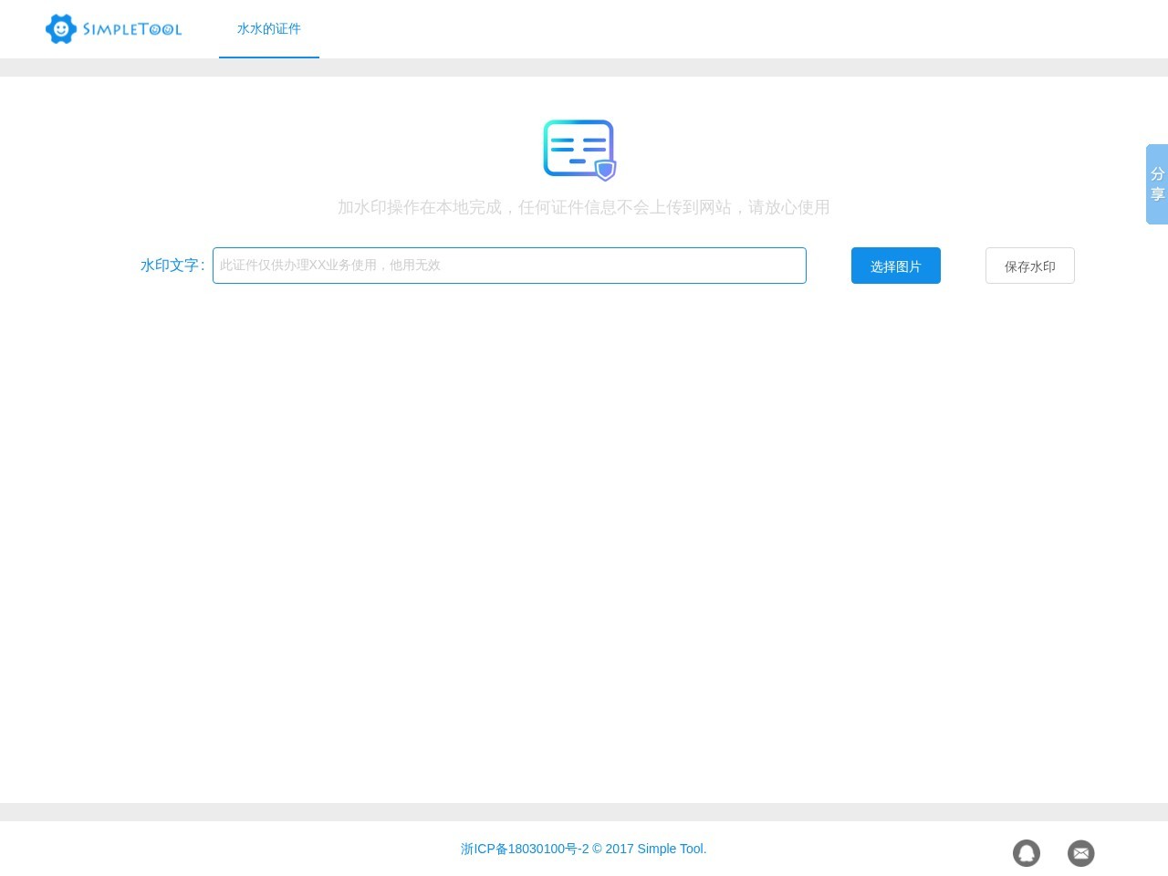
“水水的证件”是什么?
这是一个超贴心的生活小帮手网站!专门解决大家日常遇到的证件安全烦恼——比如你需要在网上提交身份证照片时,总担心被不法分子盗用对不对?”水水的证件”就是你的证件守护小天使,专注提供一键给证件照加水印的神奇功能,操作简单到连爷爷奶奶都能轻松上手!
“水水的证件”能做什么?
它就像个会变魔术的证件美容院:①秒加防盗水印,支持自定义文字(比如”仅供XX使用”)②智能识别证件区域,水印绝不遮挡关键信息③多种水印样式任选,还能调节透明度④完全本地处理,你的证件照不上传云端,从根源杜绝泄露风险!再也不用担心租房、办卡时证件被挪作他用啦~
“水水的证件”玩法攻略
打开网站三步搞定:1. 上传证件照→2. 输入想添加的水印文字(建议写上使用用途+日期)→3. 拖拽调整位置,点击”生成”!进阶技巧:需要多次使用时,可以用不同颜色的水印区分;重要场合建议水印密度调高,覆盖证件50%区域更安全哦!
“水水的证件”适用人群
▷ 经常需要电子证件的租房党/求职者 ▷ 线上办理业务的宝妈/学生党 ▷ 注重隐私保护的数码小白 ▷ 小微企业人事审核材料 ▷ 所有不想被”证件照盗用”困扰的机智网友!
竞品对比指南
VS普通修图软件:无需学习复杂操作,专为证件场景优化
VS其他水印工具:专注安全领域,本地处理比云端工具更让人安心
VS传统马赛克:水印既能防盗又不影响审核,美观度完胜!
芭乐导航综合评价
在个人信息泄露频发的今天,”水水的证件”堪称互联网生存必备神器!它用极简设计化解复杂的安全需求,就像给证件穿上隐形防护衣。特别欣赏它”不上传服务器”的坚持,比那些要求注册的同类工具良心太多。芭乐导航郑重盖上”安全认证”小徽章——当你需要传递证件时,这里就是最可靠的起点!
数据评估
关于水水的证件特别声明
本站芭乐导航提供的水水的证件都来源于网络,不保证外部链接的准确性和完整性,同时,对于该外部链接的指向,不由芭乐导航实际控制,在2025年 10月 30日 22:39收录时,该网页上的内容,都属于合规合法,后期网页的内容如出现违规,可以直接联系网站管理员进行删除,芭乐导航不承担任何责任。
相关导航

喵喵工具集是一站式多功能平台,集文件转换、PDF编辑、AI工具、图片处理等功能于一体。
公交车线路查询
8684实时公交是便捷的公交车线路查询工具,提供实时车辆位置、到站时间及换乘方案,覆盖全国主要城市。生活小帮手,助您轻松规划出行,省时省力!
天气网
天气网提供全面、实时的天气预报、气象预警及可视化服务,结合生活指数、旅游气象和气象科普内容,帮助用户轻松应对天气变化,是便捷实用的便民查询平台。
风鸟
风鸟是专业的企业信息查询平台,提供企业信用、工商信息、法人信息、失信记录等全面数据。数据更新及时,操作便捷,适合个人和企业用户快速了解企业状况,是实用的便民查询工具。
查查哒
查查哒提供超百种实用在线工具,涵盖生活、教育、网络、单位换算及程序开发等领域,一站式解决日常各类实际问题,高效便捷,是您的全能便民查询助手。
便民查询网
便民查询网是一个提供多种免费查询工具的平台,涵盖手机号码归属地、身份证号码、银行卡号及IP地址查询等。界面简洁,数据准确,是日常生活中的实用查询助手。
17LJFL.COM
17LJFL.COM是专业的垃圾分类查询网站,提供详细的分类标准和便捷查询服务,帮助用户快速掌握垃圾分类知识。倡导环保理念,强调分类重要性,是公众参与环保的实用工具。
计算专家
计算专家网站汇集了100多种专业在线计算工具,涵盖金融、健康、教育、生活和工程等领域,帮助用户快速解决各种复杂的计算需求,是您便捷的在线计算助手。
